こんにちは。
クライアントビジネス推進部の開發(@mamikaihatsu)です。
この記事は「NEXTSCAPE Advent Calendar 2020」の2日目です。
2年程前に、Azure で構築した Web サーバーの監視 - IaaS編 - という記事を書かせていただきましたが、 あれからAzure Monitor for VMs というサービスが新たにできていますので紹介したいと思います。

Azure Monitor for VMsとは
ざっくり言うと、仮想マシンをAzure Monitor ログ(LogAnalytics)にデータを流し、
ポータル上でパフォーマンス等の情報を可視化し、分析しやすくなったサービス。
LogAnalyticsワークスペースでパフォーマンスカウンターを設定してた今までのものとは別であり、ログは別テーブルで管理されています。
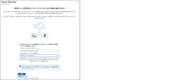
設定してみる

モニター > 仮想マシン から 任意の仮想マシンの「有効にする」ボタンをポチり。

サブスクリプションとLogAnalyticsワークスペースを選択して「有効」を押すだけです。
数分でデプロイ完了です。

「パフォーマンス」や「マップ」が表示されるようになりました。
グラフはピン止めがあるので、ダッシュボードへの貼り付けが可能ですね!

障害時の問題の切り分け時に活躍しそうですね。

有効にした事で、仮想マシンの拡張機能に
Azure Monitor for VMsのマップ機能を提供する為の「DependencyAgentWindows」
Windows用のLog Analytics(AzureMonitor)エージェントである「MicrosoftMonitoringAgent」
がインストールされている事が確認できます。
■ゲストOSの正常性(プレビュー)機能について
仮想マシンやLogAnalyticsのリージョンが対応済みで
システム割り当てのマネージドIDやWorkloadMonitorのプロバイダ登録していれば、利用可能です。

分析情報 > 正常性(プレビュー) > 有効化 > 「アップグレード」ボタンを押すだけです。

CPU使用率、ディスクの空き容量、メモリの正常性が表示されました。

「構成」では、正常性状態のロジックが設定可能です。アラートは、分析情報として表示のものになります。

LogAnalyticsにAzure Monitor for VMsのログが出ているので、
閾値を超えた場合にメール通知などを行う場合は、今まで通りLogAnalyticsのクエリからアラートルールを設定すれば良いかと思います。
まとめ
LogAnalyticsワークスペースで仮想マシンのパフォーマンスカウンターを設定してた時よりも、Azure Monitor for VMsの場合は、とても設定が簡単になっています。
また、LogAnalyticsにログを流しているので、今までと同様にアラート設定も可能です。
今後、新たにログを設定するのであれば、Azure Monitor for VMsを検討してもいいかもしれません。
また、LogAnalyticsの課金のみなので、すでにLogAnalyticsを使用しているのであれば、まずは有効にしてみたりと試しやすいですね。
■NEXTSCAPE Advent Calendar 2020
アドベントカレンダーについてはコチラ